Project: Homebase Earth - Legal and Compliance - Terms of Use - Privacy Policy -  Impressum - Accessibility Statement - NDA

Research & Development Institute

Exploration with Wonder

Our drive to explore springs from wonder about the world and beyond. We seek new frontiers while honoring the beauty and existential value of life on Earth. Through this institute, we equip individuals and communities with information, methods, and tools to thrive in a changing world. By cultivating natural mind development and systems understanding, we advance a future grounded in care, cooperation, intergenerational justice, and life-affirming action - offering shared purpose that respects local lifestyles, cultures, and traditions as sources of dignity, purpose and resilience.

Our research turns insight into practice. We study human needs in their full breadth to guide regenerative choices in policy, design, and daily life beyond narrow growth metrics. We adapt practical mappings of fundamental needs for contemporary use and apply a “valuable actions” test: does an action further life and human development without creating new, unnatural suffering?

Because today’s challenges are systemic, we address structural disconnects across eight critical paradigms while nurturing higher levels of listening and altruistic cognition for durable, co-creative solutions. We also examine the thesis The Monopoly Effect to align institutional redesign with genuine cognitive and cultural development.

Our commitment: rigorous research, ethical application, and a living practice of collaboration where science, wisdom, and communities reinforce a flourishing human species on Earth.


Project Homebase Earth - Research and Development - Mission Stations

Neurophilosophy & Ethics

Lead: Urs Beck

Observed status

Humanity faces converging crises that reflect a deep systemic misalignment shaped by competitive–individualistic–monopolistic (CIM) systems. Relationships erode into transactional norms, isolation rises, empathy declines, and mental-health strain widens, while short-term economic priorities accelerate ecological damage, instability, and intergenerational injustice. Education remains largely instrumental, optimizing compliance and market fit rather than cultivating integrated human capacities, leaving an ethical vacuum: no shared, contemporary humanism to orient care, cooperation, and stewardship. Although global agreements proliferate, execution is fragmented and short-termist; governance, locked inside CIM logics, cannot deliver transformational change. The diagnosis is developmental arrest - a highly capable species misaligned with its biosphere and higher potential - requiring simultaneous inner development and institutional redesign toward cooperation, sustainability, care, and developmental coherence.

Projects

Real-World Analysis of Systemic Drivers

Exploratory, cross-disciplinary research

Project Start
August 2006

Project Status
Completed in 2023

Summary
This project examined how institutions, cultures, technologies, and environments shape real-world decisions and collective outcomes. It began without a predefined theory or intended output. Using iterative observation, cross-sector comparison, and lightweight trials, the work documented recurring constraints that pull systems back to business-as-usual and tested simple practices that improve decision quality. Only after fieldwork did a unifying synthesis emerge (later published as The Monopoly Effect). The project’s contribution is empirical and practical: concise pattern maps, a calibrated valuable-action pre-decision gate (advance life and development; avoid new, unnatural suffering), and listening practices that expand perspective and reduce zero-sum defaults. A retrospective synthesis subsequently articulated CIM systems and outlined a Core Theory of Development; these labels were not used during data collection and are reported separately for transparency.

Core contribution

  • Mapped high-impact decision contexts across education, leadership, economy/finance, technology, policy/strategy, resource use, and organizational culture.

  • Identified recurrent blockers in attention, motivation, incentives, and coordination.

  • Prototyped guards for better choices: structured listening drills and a valuable-action gate.

  • Documented insights for external testing; later synthesized into conceptual language (CIM, CTD).

Key insights (contemporaneous)

  • Short-term pull compresses time horizons.
  • Attention bottlenecks sideline care, interdependence, and future perspectives.
  • Interface frictions (e.g., policy↔finance; education↔labor) stall good ideas.
  • Practiced listening measurably improves cross-boundary choices without added resources.
  • Simple gates reduce harmful trade-offs and raise option quality.
    Retrospective note: these observations later underpinned the CIM and CTD formulations.

Applications (now)
Policy/strategy stress-tests; leadership and education programs incorporating structured listening; organizational governance using the valuable-action gate.

Resulting Output

How to cite
PHE R&D (2006–2023). Real-World Analysis of Systemic Drivers (Precursor to The Monopoly Effect).

Version / date
V1.0 - Published January 2026.

Development of the thesis and study "The Core Theory of Development"

...

The underlying functional principles and processes that govern human biology, mind and behavior.

Project Start
April 2020

Project Status
Ongoing

Summary
This ongoing research project explores the foundational principles that drive human biology, mind, and behavior. Drawing from evolutionary biology, neurodevelopmental science, and the Abhidhamma Pitaka, it investigates how human beings receive, process, and act upon information, and how this process is shaped by natural and unnatural identifications, environmental contexts, and evolving mental factors.

At the heart of this inquiry is the layered model of intelligence and listening, ranging from instinctual survival responses to altruistic, cooperative actions. We examine how these levels are biologically encoded, and how motivation (egoistic, factual, emotional, or compassionate) emerges from specific neurological configurations and external conditions.

This project is a spin-off from The Monopoly Effect and shares its systems focus. The project ultimately aims to inform a future unified theory of human function that integrates biological, mental, and ethical development toward sustainable societal design.

Core Contribution

  • Maps the sensory and neurological foundations of human experience.
  • Identifies how natural (e.g., biological, parental) vs. unnatural identifications (e.g., nationality, status roles) shape self-concept and behavior.
  • Integrates a four-level model of intelligence & listening with neurological and ethical frameworks.
  • Classifies motivational drivers and mental factors based on their origin (biological or social) and their effect (constructive or destructive).
  • Outlines a practice-based lens to discern wholesome (development-supportive) vs. unwholesome (development-obstructing) tendencies in daily life.

Ethics
No personal data collected; observations are anonymized and generalized. Theoretical lenses are tested without prescriptive moralization.

Key Insights (To Date)

  • The evolution of consciousness in humans follows cyclical, not linear patterns.
  • Natural identifications are biologically limited and form the basis of self-regulation and social cohesion; unnatural identifications multiply suffering and distortion.
  • Levels of intelligence, listening and action can be neurologically and ethically trained.
  • Unwholesome tendencies (e.g., envy, greed, deception) are not just ethical failings but neurologically trained and culturally conditioned phenomena.

Application (In Development)

  • Ethical design of learning environments and technologies based on developmental coherence.
  • Self-assessment tools for intelligence levels and decision motivation (action validation gate - separate project)
  • Diagnostic frameworks for systemic distortions in institutions (e.g., ego-based leadership, fragmented education).
  • Philosophical clarity in distinguishing natural vs. unnatural suffering in personal, social, and political domains.

Desired Outputs

  • Study "Functional principles and processes that govern human biology, mind and behavior."

Status & Timeline

Project Time: 2020–present. Literature review and theoretical modeling completed; outputs in development.

How to Cite

ISA PHE R&D (2020–2026). The Underlying Functional Principles and Processes that Govern Human Biology, Mind, and Behavior. Project page, Version 0.1. [DOI or URL when available]

Rights, copyright & licensing

  • Primary IP origin: The conceptual backbone, terminology, and core models informing this project are derived from the book and research program The Monopoly Effect.
  • Copyright (book/thesis): © Urs Beck. The book/thesis and its original formulations remain the intellectual property of Urs Beck.
  • Licensed use: Selected content is made available to InterStellarAssociation (ISA) under license for educational and research use within ISA’s programs and publications.
  • Project materials: Any project-specific instruments, templates, rubrics, slides, and training materials developed under this R&D line are © ISA unless explicitly marked otherwise.

Reuse conditions:

  • Excerpting (short quotations) is permitted with proper citation.
  • Reproduction or redistribution of book/thesis content, full frameworks, or proprietary materials is not permitted without written permission by Urs Beck.
  • Instructional reuse (teaching, facilitation, train-the-trainer) requires ISA authorization and, where applicable, instructor certification.
  • Attribution: Where concepts are adapted or re-expressed, the project maintains clear attribution to Urs Beck and the originating work.

Research Program on Universal Ethical Principles and Shared Norms

...

Output

Thesis - The Monopoly Effect

Format - Genre
Book (Independent Thesis / Research Monograph)

Product Links

Hardcover Edition
Digital Edition

Summary
This book introduces The Monopoly Effect, a diagnostic framework explaining how competitive, individualistic, and monopolistic (CIM) systems shape neural development, motivation, and social behavior -often against life-affirming outcomes. Integrating neuroscience, developmental psychology, systems theory, and contemplative analysis, it argues that many sustainability and human-development efforts fail because the underlying mindsets and institutions are conditioned to reward short-term performance over cooperative intelligence. Rather than offering a reform program, the book clarifies mechanisms and leverage points, laying conceptual foundations for research and prototyping beyond CIM defaults.

Core contribution

  • Defines The Monopoly Effect as a self-reinforcing feedback structure embedded CIM systems.

  • Traces eight sub-theses that explain how CIM logics are learned, rewarded, and normalized.

  • Shows why surface reforms stall without reworking the cognitive-emotional architecture and relational institutions that keep CIM incentives intact.

What readers/users can do (actionable takeaways)

  • Use the eight sub-theses as a diagnostic checklist when assessing policies, curricula, or organizational designs.

  • Incorporate levels of listening (instinct → intellect → empathy → altruism) into leadership training and conflict resolution.

  • Apply the structural disconnects map across the eight paradigms to locate leverage points.

  • Pair decisions with a “valuable actions” test: does this advance life and development without adding new, unnatural suffering? (Cross-link to your institute’s decision process page.)

Evidence base (in brief)
Interdisciplinary synthesis drawing on: experience-dependent neuroplasticity and motivational science; systems and ecological economics; developmental psychology; and Abhidhamma-informed analysis of mental factors and consciousness. Empirical illustrations highlight how repeated CIM stimuli entrain attention, reward, and identity formation.

Access & licensing
First Edition: July 2025. Copyright © 2025 Urs Beck (Safe Creative registration noted in the manuscript). Usage restrictions and trademark notice (Elanvor™) apply; do not redistribute except for brief quotations with attribution.

Credits
Author & Editor: Urs Beck (Switzerland). With thanks to sources cited across neuroscience, psychology, systems theory, and contemplative studies.

How to cite
Beck, U. (2025). The Monopoly Effect. Independent thesis/monograph. First Edition, July 2025 - https://doi.org/10.5281/zenodo.17415802

Version / date
V1.0 — Published July 2025.

Experiential Learning Journey - The Monopoly Effect

Format / Genre
Experiential Learning Journey (event-based program)

Product link
https://www.projecthomebase.earth/the-monopoly-effect-elj - public landing page. Scheduling and logistics are announced on the Academy page.

Summary
This six-day cohort journey develops systemic literacy drawn from the thesis The Monopoly Effect. In a nature-rich location, participants alternate field observation with structured theory to examine how competitive–individualistic–monopolistic dynamics (CIM-systems) condition perception, motivation, and actions. The program stays diagnostic: it unfolds the mechanisms behind The Monopoly Effect, introduces its eight sub-theses, and trains situational use of the four levels of intelligence and listening. The emphasis is on clear seeing -identifiying and diagnosing patterns, calibrating language, and distinguishing natural from unnatural suffering - so subsequent learning and experience can responsibly target interventions.

Audience
Educators • Leaders • Scientists • Medical staff • Teenagers 13+ • General Public

Core contribution

  • Unfolds CIM systems and how they give rise to The Monopoly Effect as a systemic conditioning pattern.

  • Showcases the eight sub-theses with concise, rigorous primers (Natural Human Habitat, Core Theory of Development (CTD), and Natural vs. Unnatural Identifications) to clarify the distinction between natural and unnatural suffering and its implications and human existence.

  • Trains the four levels of intelligence & listening (instinctual → intellectual → empathic → altruistic) for situational, everyday use.

  • Introduces assessment and diagnostic tools to identify CIM conditioning in people and contexts, and to map the eight structural disconnects and systemic limits without prescribing solutions.

What participants can do after the journey (actionable takeaways)

  • Conduct a CIM/Monopoly Effect scan in a real context of the eight critical paradigms, using the provided diagnostic prompts.

  • Formulating diagnostic debriefings of identified CIM-systems and thier effects in any observed environment. 

  • Properly apply the four levels of intelligence/listening deliberately in every life situation, noting shifts in attention and coordination.

  • Use the valuable-action gate strictly as a diagnostic filter (not an intervention plan) to classify actions by potential for natural vs. unnatural suffering.

Evidence base (brief)
Grounded in the independent thesis The Monopoly Effect, including its eight sub-theses and the 180+ sources contributing to the hypothesis.

Access & licensing

  • Book & Thesis: © Urs Beck. Licensed to InterStellarAssociation (ISA) for educational use.

  • Program materials (handouts, exercises, templates): © InterStellarAssociation (ISA).

Reuse conditions:

  • Excerpting (short quotations) is permitted with proper citation.
  • Reproduction or redistribution of book/thesis content, full frameworks, or proprietary materials is not permitted without written permission by Urs Beck.
  • Instructional reuse (teaching, facilitation, train-the-trainer) requires ISA authorization and, where applicable, instructor certification.
  • Attribution: Where concepts are adapted or re-expressed, the project maintains clear attribution to Urs Beck and the originating work.

Credits
Author & Lead: Urs Beck (Switzerland). With thanks to sources across neuroscience, psychology, systems theory, and contemplative studies.
Organizing entity: InterStellarAssociation (ISA).

Event-specific
Program rhythm and next dates are communicated via the Academy or Event page.

How to cite
InterStellarAssociation (ISA). (2025). The Monopoly Effect: Experiential Learning Journey. First Edition, January 2026.

Version / date
V1.0 — Published January 2026 on projecthomebase.earth.

Thesis "Core Theory of Development"

  • Development in Progress
  • Project Relationship: Development of the thesis and study "The Core Theory of Development.

Study "Core Theory of Development"

  • Development in Progress
  • Project Relationship: Development of the thesis and study "The Core Theory of Development.

Study "Functional principles and processes that govern human biology, mind and behavior."

  • Development in Progress
  • Project Relationship: The underlying functional principles and processes that govern human biology, mind and behavior.

Relationships

Lead: Urs Beck

Observed status

The prioritization of ego-driven relationships fosters social fragmentation by severing individuals from their innate capacity for cooperation and emotional connection.

Projects

Real-World Analysis of Systemic Drivers

Exploratory, cross-disciplinary research

Project Start
August 2006

Project Status
Completed in 2023

Summary
This project examined how institutions, cultures, technologies, and environments shape real-world decisions and collective outcomes. It began without a predefined theory or intended output. Using iterative observation, cross-sector comparison, and lightweight trials, the work documented recurring constraints that pull systems back to business-as-usual and tested simple practices that improve decision quality. Only after fieldwork did a unifying synthesis emerge (later published as The Monopoly Effect). The project’s contribution is empirical and practical: concise pattern maps, a calibrated valuable-action pre-decision gate (advance life and development; avoid new, unnatural suffering), and listening practices that expand perspective and reduce zero-sum defaults. A retrospective synthesis subsequently articulated CIM systems and outlined a Core Theory of Development; these labels were not used during data collection and are reported separately for transparency.

Core contribution

  • Mapped high-impact decision contexts across education, leadership, economy/finance, technology, policy/strategy, resource use, and organizational culture.

  • Identified recurrent blockers in attention, motivation, incentives, and coordination.

  • Prototyped guards for better choices: structured listening drills and a valuable-action gate.

  • Documented insights for external testing; later synthesized into conceptual language (CIM, CTD).

Key insights (contemporaneous)

  • Short-term pull compresses time horizons.
  • Attention bottlenecks sideline care, interdependence, and future perspectives.
  • Interface frictions (e.g., policy↔finance; education↔labor) stall good ideas.
  • Practiced listening measurably improves cross-boundary choices without added resources.
  • Simple gates reduce harmful trade-offs and raise option quality.
    Retrospective note: these observations later underpinned the CIM and CTD formulations.

Applications (now)
Policy/strategy stress-tests; leadership and education programs incorporating structured listening; organizational governance using the valuable-action gate.

Resulting Output

How to cite
PHE R&D (2006–2023). Real-World Analysis of Systemic Drivers (Precursor to The Monopoly Effect).

Version / date
V1.0 - Published January 2026.

Output

Experiential Learning Journey - The Harmony Quest

Format / Genre
Experiential Learning Journey (event-based program)

Product link
projecthomebase.earth/the-harmony-quest-elj (public landing page). Scheduling and logistics are announced on the Academy page.

Summary
The Harmony Quest is a six-day, cohort-based learning journey designed to recalibrate how we perceive, decide, and relate, grounded in the thesis The Monopoly Effect. Participants work outdoors in a single, nature-rich location and in structured indoor facilities that balance human development with thoughtful technology use. Rather than offering prefabricated answers, the journey cultivates capacities for care, clarity, and cooperative action, applicable in education, leadership, public service, and community life. Cohorts are intentionally small (~15) to support depth of practice and peer learning.

Audience
Educators • Leaders • Politicians • Teenagers 13+ • General Public.

Core contribution

  • A learning architecture that integrates outdoor practice, nature immersion, and balanced tech use with real-world application at systemic levels.

  • Application of the Core Theory of Development (CTD) to guide personal and collective growth.

  • Assessment and re-naturalisation of structural disconnects and systemic limits in context.

  • Relationship work via levels of intelligence and listening; decisions gated by a valuable-action check.

What participants can do after the journey (actionable takeaways)

  • Re-calibrate key relationships (self–others–nature–technology) using CTD prompts and daily processes.

  • Balance life across needs, nature, technology, and meaning to contribute sustainably.

  • Evaluate choices with the valuable-action gate (advance life and development; avoid new, unnatural suffering).

  • Integrate the six developmental drivers into everyday routines at home, in teams, and in education.

Evidence base (brief)
Derived from the independent thesis The Monopoly Effect and related institute research on developmental practice and systemic design.

Access & licensing

  • Primary IP origin: The conceptual backbone, terminology, and core models informing this project are derived from the book and research program The Monopoly Effect.
  • Copyright (book/thesis): © Urs Beck. The book/thesis and its original formulations remain the intellectual property of Urs Beck.
  • Program materials (handouts, exercises, templates): © InterStellarAssociation (ISA).

Reuse conditions:

  • Excerpting (short quotations) is permitted with proper citation.
  • Reproduction or redistribution of book/thesis content, full frameworks, or proprietary materials is not permitted without written permission by Urs Beck.
  • Instructional reuse (teaching, facilitation, train-the-trainer) requires ISA authorization and, where applicable, instructor certification.
  • Attribution: Where concepts are adapted or re-expressed, the project maintains clear attribution to Urs Beck and the originating work.

Credits
Author & Lead: Urs Beck (Switzerland). With thanks to sources across neuroscience, psychology, systems theory, and contemplative studies.
Organizing entity: InterStellarAssociation (ISA).

Event-specific (if applicable)
Program rhythm and next dates are communicated via the Academy or Event page.

How to cite
InterStellarAssociation (ISA). (2025). The Harmony Quest: Experiential Learning Journey. First Edition, January 2026. V1.0 — Published January 2026 on projecthomebase.earth.


Strategy and Politics

Lead: vacant

Observed status

Political strategy is structurally misaligned with the developmental rhythms of human and ecological systems, embodying a reactive mode of governance in which complexity is reduced, deferred, or displaced rather than meaningfully addressed.

Projects

The Valuable-Action Gate: Decision Architecture for Life-Affirming Outcomes in Strategy & Politics

Text

Project Start
Project Start: tbd

Project Status
nys

Global Disarmament and Human Unity: A Legal and Diplomatic investigation

...

Human Incentive Realignment Program & Behavioral Stability Through Structural Design in Governance

...

Output

...

...


Technology

Lead: vacant

Observed status

Overreliance on technology fosters a false sense of self-sufficiency and development, further alienating individuals from natural life and regenerative cycles.

Projects

...

...

Output

...

...

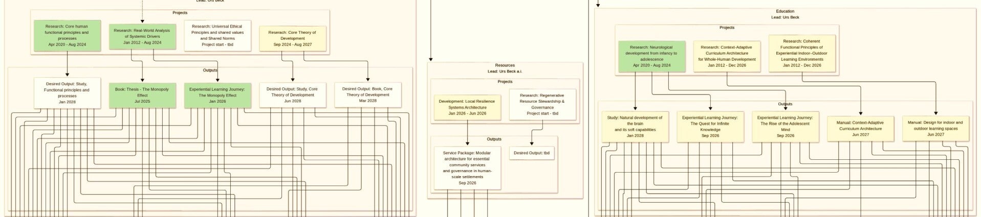
Education

Lead: Urs Beck

Observed status

Contemporary education systems increasingly operate as instruments of economic utility, engineered to produce workforce-compliant individuals rather than cultivating integrated, whole human beings.

Projects

The progression of neurological development from infancy through childhood and into adolescence.

Evidence-based, neurphilosophical research

Project Start
April 2020

Project Status
ongoing

Summary
This project examined how the human brain matures from prenatal stages through adolescence (defined here as 0–26 years) and how its development gives rise to soft capabilities and increasing cognitive depth. Drawing from evidence in neuroscience (e.g., Manfred Spitzer on early childhood learning; Daniel J. Siegel on adolescent integration) and integrating structured knowledge theories, this study proposes a coherent, developmental map of how mental functions emerge over time. Central to the project is the hypothesis that the four levels of intelligence and listening - instinctual, intellectual, empathic, altruistic - are embedded capacities in human physiology and can be cultivated through age-appropriate environments and practices. The project pairs contemporary neurodevelopment data (e.g., from fMRI and task-based studies) with insights from the Abhidhamma Pitaka and contemplative philosophy, aiming to clarify how the brain naturally evolves to support wholesome application of intelligence, motivation and action.

As a spin-off from The Monopoly Effect, this research lays the groundwork for applied life environments, anticipatory parenting, and generative education systems.

Core Contribution

  • Clarifies the sequential unfolding of neurological and mental development from prenatal stages to early adulthood, emphasizing sensitive periods and transitions.
  • Situates the four levels of intelligence & listening (instinctual → intellectual → empathic → altruistic) within this arc as a functional, trainable framework.
  • Defines soft capabilities with age-band indicators that align with the six developmental drivers outlined in the Core Theory of Development.
  • Establishes the ethical and design foundation for two future experiential learning journeys and a reference study on human knowledge development.

Ethics & Governance
No clinical trials. Work with minors only under guardian consent and local approval. No deception or diagnosis. Data anonymized and minimized. Indicators not used for sorting, ranking, or selection. Reflexivity and review embedded in the methodology.

Key Insights (as recorded during study)

  • Children inherit the potential for all four levels of intelligence when environments provide safety, resonance, and shared attention.
  • Adolescents require care, exploratory space, and creative agency to prepare for adulthood and stabilize empathic and altruistic capacities.
  • Soft capabilities arise from neurobiological processes shaped by environment, culture, parenting, education, and exposure to broader paradigms.
  • Development progresses more naturally when motivation is aligned with care, curiosity, and interdependence - rather than control, performance, or compliance.

Application (in development)

  • Parenting & caregiving: design environments that match developmental readiness and natural transitions.
  • Education: introduce soft capability indicators and developmental alignment into curriculum and staff development.
  • Leadership & youth work: integrate attention to mental development stages into programs and policies.
  • Strategic planning: shift assumptions about motivation and cognition based on age-appropriate capacity.

Desired Output

  • Study: The natural development of the brain and its soft capabilities
  • ELJ: The Quest for Infinite Knowledge
  • ELJ: The Rise of the Adolescent Mind

Status & Timeline
2020–2025: Research and mapping completed.
2026–: Outputs under development.

How to cite
ISA PHE R&D (2020–2026). The progression of neurological development from infancy through adolescence. Project page, Version 0.1. [DOI or URL when available]

Rights, copyright & licensing

  • Primary IP origin: The conceptual backbone, terminology, and core models informing this project are derived from the book and research program The Monopoly Effect.
  • Copyright (book/thesis): © Urs Beck. The book/thesis and its original formulations remain the intellectual property of Urs Beck.
  • Licensed use: Selected content is made available to InterStellarAssociation (ISA) under license for educational and research use within ISA’s programs and publications.
  • Project materials: Any project-specific instruments, templates, rubrics, slides, and training materials developed under this R&D line are © ISA unless explicitly marked otherwise.

Reuse conditions:

  • Excerpting (short quotations) is permitted with proper citation.
  • Reproduction or redistribution of book/thesis content, full frameworks, or proprietary materials is not permitted without written permission by Urs Beck.
  • Instructional reuse (teaching, facilitation, train-the-trainer) requires ISA authorization and, where applicable, instructor certification.
  • Attribution: Where concepts are adapted or re-expressed, the project maintains clear attribution to Urs Beck and the originating work.

Neurodevelopmentally Coherent Functional Principles of Experiential Indoor–Outdoor Learning Environments in Early and Primary Education

...

Developing a Context-Adaptive Curriculum Architecture for Whole-Human Development

Project Start
September 2023

Project Status
Sunset

Summary

This R&D project develops a curriculum architecture that enables societies to design parenting, school, higher-education, and vocational training pathways aligned with what humans fundamentally share:

  • functional principles and processes that govern human biology, mind and behavior,
  • neurodevelopmental progression,
  • developmental drivers.

Based on the finding of The Monopoly Effect, the architecture integrates (i) the six developmental drivers, (ii) the eight critical paradigms that govern societal life, (iii) the dynamics of identifications and suffering (including natural vs. unnatural suffering), and (iv) a stage-based understanding of brain maturation from infancy through adolescence into early adulthood, supported by a neuro-philosophical lens.

Its core innovation is a two-layer model: a universal developmental spine (human invariants) plus a locally authored layer that adapts content, examples, processes, and learning environments to culture, ecology, language, and lived constraints without diluting the underlying functional principles.

What this project is (and is not)

  • It is: a design system for education and development - principles, sequences, competencies, diagnostics, and implementation rules.
  • It is not: a centralized, one-size-fits-all curriculum exported into diverse contexts.

Aim

Creating a replicable method by which any community can build a coherent developmental journey (parenting → school → vocational/higher education) so learning supports natural maturation, reduces system-generated (unnatural) suffering, and strengthens the capacity for cooperative, life-affirming action across paradigms.

Core contribution

  • A universal developmental backbone + local adaptation layer. Defines what is human-invariant and what must be locally authored (culture, ecology, language, traditions, constraints), so the curriculum is coherent without becoming “one-size-fits-all.”
  • A life-span curriculum sequence that links parenting → school → vocational/higher education. Builds one continuous developmental pathway rather than disconnected institutions, using shared competencies and transitions across stages.
  • Integration of the six developmental drivers into curriculum design rules. Turns the drivers into explicit learning pre-conditions, progress markers, and environmental requirements.
  • A systems lens anchored in the eight critical paradigms. Ensures education prepares people to understand and navigate real societal systems (resources, finance, technology, leadership, education, strategy/politics, relationships, etc.) with diagnostic and relational competence rather than ideology.
  • A precise model of identifications and suffering as an educational competency. Distinguishes natural vs. unnatural suffering and maps how identifications form and drive behavior, enable learners redirecting effort toward removing systemic conditions that generate avoidable suffering, and establish life-affirming processes.
  • Neurodevelopmental staging (infancy → adolescence → early adulthood) translated into learning design. Produces age-appropriate indicators and practice conditions that align with how capacities actually mature, including the four levels of intelligence & listening.
  • A diagnostic toolkit for curriculum coherence. Provides rubrics and checks to assess whether a given program and environment is: biologically coherent, developmentally staged, ethically grounded, and system-aware, without turning diagnostics into ranking or labeling.
  • Implementation protocol for institutions. Defines how parents, schools, training programs, and higher education can adopt the architecture: governance steps, educator capability requirements, minimum environmental conditions, and versioning for it to evolve responsibly.

Key Insights (To Date)

  • ...

Application (In Development)

  • ...

Desired Outputs

Study: Context-Adaptive Curriculum Architecture for Whole-Human Development (in development)

Status & timeline

Project time: 2023–present. Evidence synthesis and architecture design completed; 2026: study release planned as a versioned publication (V1.0) with subsequent updates based on field validation.

How to cite

ISA PHE R&D (2020–2026). Context-Adaptive Curriculum Architecture for Whole-Human Development. Project page, Version 0.1. [DOI or URL when available]

Rights, copyright & licensing

  • Primary IP origin: The conceptual backbone, terminology, and core models informing this project are derived from the book and research program The Monopoly Effect.
  • Copyright (book/thesis): © Urs Beck. The book/thesis and its original formulations remain the intellectual property of Urs Beck.
  • Licensed use: Selected content is made available to InterStellarAssociation (ISA) under license for educational and research use within ISA’s programs and publications.
  • Project materials: Any project-specific instruments, templates, rubrics, slides, and training materials developed under this R&D line are © ISA unless explicitly marked otherwise.

Reuse conditions:

  • Excerpting (short quotations) is permitted with proper citation.
  • Reproduction or redistribution of book/thesis content, full frameworks, or proprietary materials is not permitted without written permission by Urs Beck.
  • Instructional reuse (teaching, facilitation, train-the-trainer) requires ISA authorization and, where applicable, instructor certification.
  • Attribution: Where concepts are adapted or re-expressed, the project maintains clear attribution to Urs Beck and the originating work.

Output

Study: The natural development of the brain and its soft capabilities

  • Development in Progress
  • Project Relationship: The progression of neurological development from infancy through childhood and into adolescence.

Experiential Learning Journey - The Quest for infinite Knowledge

  • Development in Progress
  • Project Relationship: The progression of neurological development from infancy through childhood and into adolescence.

Experiential Learning Journey - The Rise of the Adolescent Mind

  • Development in Progress
  • Project Relationship: The progression of neurological development from infancy through childhood and into adolescence.

Fully specified design for experiential indoor and outdoor learning spaces.

...

Context-Adaptive Curriculum Architecture for Whole-Human Development


Leadership

Lead: vacant

Observed status

Leadership, divorced from natural cycles of development and adaptation, becomes rigid, performative, and ultimately degenerative.

Projects

The Valuable-Action Gate: Decision Architecture for Life-Affirming Outcomes in Leadership

Project Start
Project Start: tbd

Project Status
nys

Output

...

...


Financial systems & Economy

Lead: vacant

Observed status

The widening gap between the financial economy and the real economy reflects a systemic detachment from life-sustaining value creation.

Projects

Human Incentive Realignment Program & Behavioral Stability Through Structural Design in Finance & Economics

...

Needs-Based Regenerative Finance & Economic Incentive Design

...

Output

...

...


Resources

Lead: vacant

Observed status

The Earth's natural regenerative cycles are being critically disrupted by consumption patterns that extract beyond nature’s capacity to replenish, resulting in systemic overshoot and ecologically unsustainable practices.

Projects

Regenerative Resource Stewardship & Governance

...

Local Resilience Systems Architecture

Developing a modular architecture for essential community services and their governance in human-scale settlements.

Output

...

...


Income & Property

Lead: vacant

Observed status

Land, housing, and natural resources are commodified, accumulated and exchanged for financial leverage, rather than allocated according to human needs or ecological integrity.

Projects

...

...

Output

...

...


Research & Development Team

Urs Beck

  • Lead R&D Institute
  • Lead Relationships
  • Lead Education

Key purpose of my work

I investigate the systemic drivers shaping human behavior and development, and translate scientific, philosophical, and behavioral insight into testable models, educational structures, and scalable societal prototypes.

Stephen Atherton

Urs Beck
  • Lead Researcher
  • Scientific Interpreter
  • R&D Path Strategist

Key purpose of my work

I transform complex evidence into actionable understanding, guiding research focus, ensuring methodological integrity, and shaping the conceptual path toward innovation and coherence.

Sam Verity 

Urs Beck
  • Research Architect
  • Evidence Synthesizer
  • Output Strategist

Key purpose of my work

I design R&D conform research plans, synthesize and evaluate the evidence, and shape it into clear, output-ready deliverables.